ALM이라는 것은 뭘까요? 알람의 약자일까요?
오늘은 ALM에 대해서 쉽게 알아보겠습니다.
Q. ALM은 뭔가요?
ALM은 어플리케이션의 수명 주기 관리라고합니다.
어플리케이션의 수명을 관리한다는 것은 요구 사항 관리, 소프트웨어 아키텍쳐, 개발, 테스트, 유지 관리, 변경 관리, 연속 통합, 프로젝트 관리, 배포, 릴리즈 관리와 같은 분야가 포함되는 것입니다.
쉽게 말해 주기적으로 소프트웨어를 계속 개발해 나가는 모든 내용을 관리하는 것 입니다.

Q. 어떤 걸 포함한다는 거죠?
Microsoft에서 이야기하는 ALM의 주요 영역은 아래와 같습니다.
1. 거버넌스 - 요구 사항 관리, 리소스 관리, 데이터 보안, 사용자 액세스, 변경 내용 추적, 검토, 감사, 배포 제어 및 롤백
2. 애플레이케이션 개발 - 현재 문제 파악과 애플리케이션 계획, 디자인, 빌드 및 테스트가 포함
(해당 영역은 개발자 역할이 포함되어 있음)
3. 유지 관리 - 앱 배포와 선택적 및 종속적 기술의 유지관리가 포함
Q. 이걸 어떻게 하는 거죠?
어떻게 한다 말하기 애매한 부분입니다.
회사마다 내부 관리 규정이 다를 테니 말이죠.
뿐만 아니라 ALM의 관리는 별도의 SW를 함께 사용하는 데 그 SW도 다를 테니 말이죠.
다만 Application의 전반적인 모든 내용을 관리한다 라고 생각하시면 됩니다.
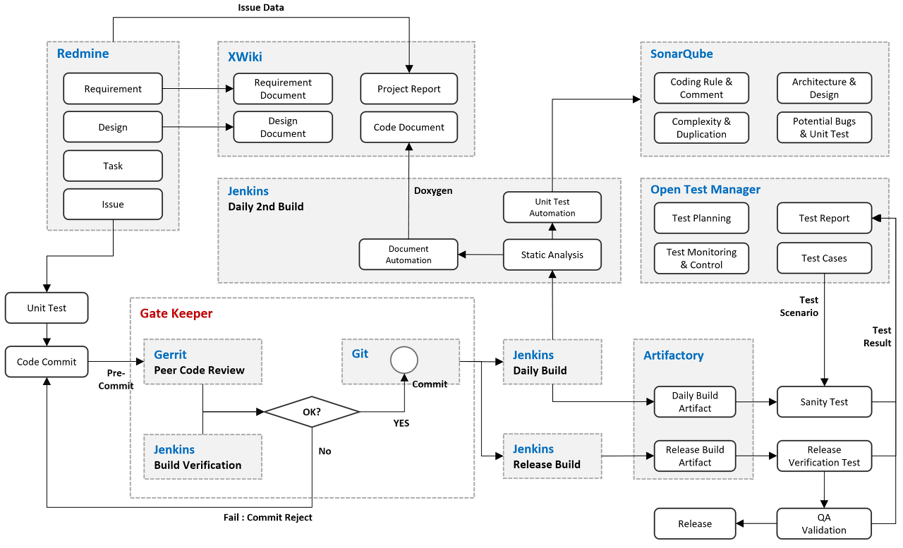
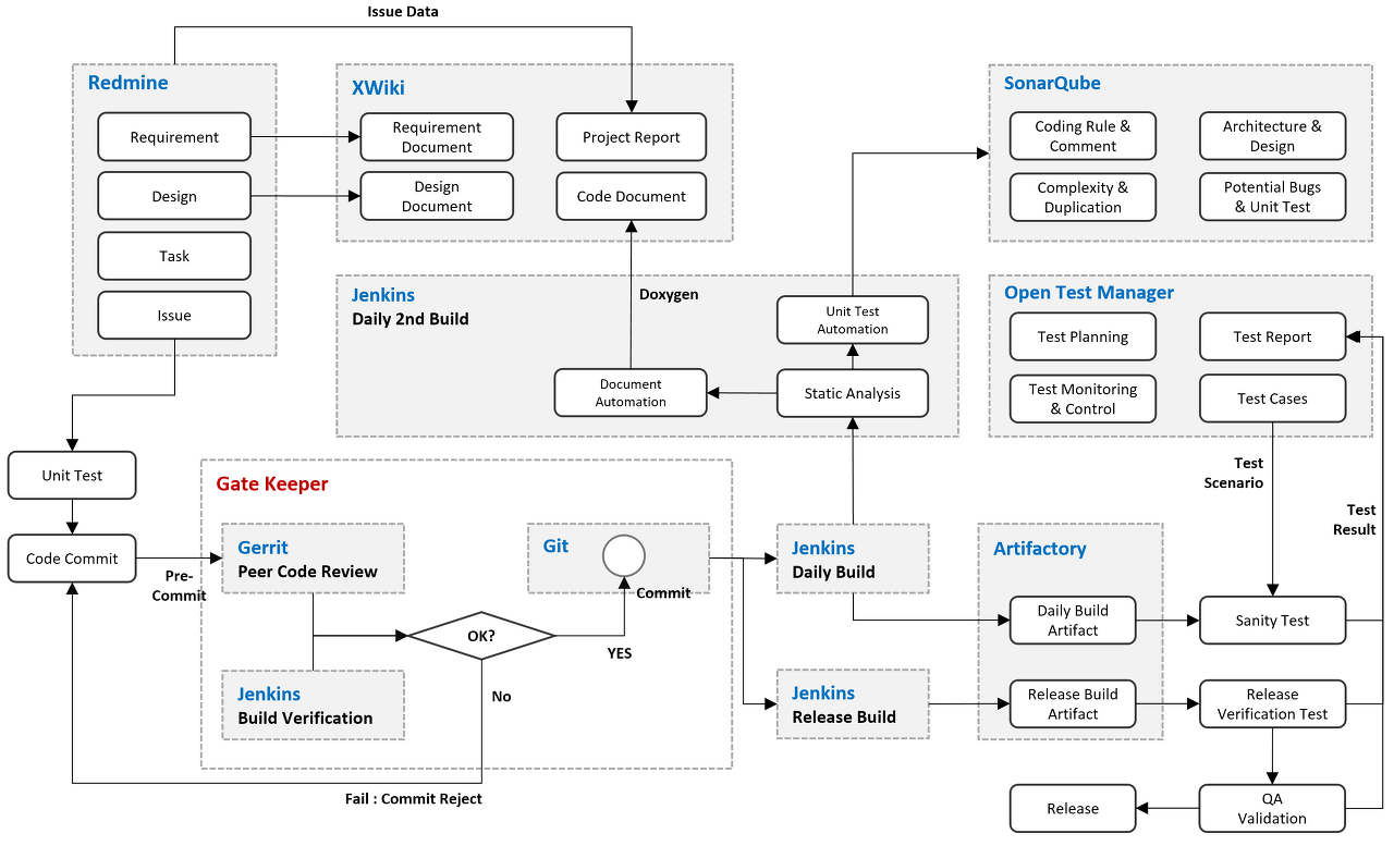
Q. Open Source ALM은 뭐죠?
ALM을 잘 관리하기 위해서는 앞서 말씀드린 것처럼 SW가 필요합니다.
Open Source ALM이란 개발조직이라면 누구나 무료로 사용할 수 있는 ALM 솔루션을 말합니다.
현재는 다양한 SW들이 나와있는 데 추후 별도로 SW를 소개할 수 있도록 하겠습니다.

참고: https://docs.microsoft.com/ko-kr/power-platform/alm/form-alm
Power Apps를 통해 정상적인 모델 기반 앱 양식 ALM 유지 - Power Platform
Power Apps를 통한 양식 사용자 지정 및 수명 주기 관리를 위한 모범 사례를 알아보세요.
docs.microsoft.com
Open Source ALM
ALM 이란 ALM이란 Application Lifecycle Management의 약자로 개발, 유지보수, 거버넌스를 포함한 소프트웨어 어플리케이션 제품의 전체 수명 주기를 관리하는 것을 뜻합니다. ALM은 제품의 수명 주기를 체
pseg.or.kr
'소년의 IT 쉽게 이해하기 > 기획 쉽게 이해하기' 카테고리의 다른 글
| Pain Point 쉽게 이야기하기 (0) | 2021.12.15 |
|---|---|
| DRM문서 쉽게 이야기하기 (0) | 2021.12.13 |
| HTTP, HTTPS 쉽게 이야기하기 (0) | 2021.12.10 |
| 화면정의서(스토리보드) 쉽게 이야기하기 (0) | 2021.12.08 |
| Specification(SRS) 쉽게 이야기하기 (0) | 2021.12.07 |
댓글